France VAE

France VAE Homepage
France VAE Homepage
VAE Collective - Employer Dashboard Prototype
VAE Collective - Employer Dashboard Prototype
VAE Collective - 4-Step Onboarding Process
VAE Collective - 4-Step Onboarding Process
VAE Collective - ROI & Benefits for Enterprises
VAE Collective - ROI & Benefits for Enterprises
Wireframe - Employer Space Home
Wireframe - Employer Space Home
Wireframe - Program Overview
Wireframe - Program Overview
Wireframe - Cohort Tracking View
Wireframe - Cohort Tracking View
Wireframe - Individual Cohort Detail
Wireframe - Individual Cohort Detail
Monthly Seasons Framework - Preparation, Execution, Retrospective
Monthly Seasons Framework - Preparation, Execution, Retrospective
Before: Siloed Team Structure
Before: Siloed Team Structure
After: Unified Contributors Model
After: Unified Contributors Model
Initiative Lifecycle - Problem Framing & Cross-team Prioritization
Initiative Lifecycle - Problem Framing & Cross-team Prioritization
Roadmap Structure - Goals, Initiatives, Features hierarchy
Roadmap Structure - Goals, Initiatives, Features hierarchy
Solution - Unified Contributors Around Shared Objectives
Solution - Unified Contributors Around Shared Objectives
Three-tier Framework: Objectives, Initiatives, Features
Three-tier Framework: Objectives, Initiatives, Features
Season Calendar - 25% Prep, 50% Execution, 25% Retro
Season Calendar - 25% Prep, 50% Execution, 25% Retro
Dashboard Test Campaign - Synthesis Report
Dashboard Test Campaign - Synthesis Report
Moderated Interview Script - Test Protocol
Moderated Interview Script - Test Protocol
Feedback Prioritization - Quick Wins, Bugs, UX Issues
Feedback Prioritization - Quick Wins, Bugs, UX Issues
Candidate Dashboard Interface - Under Test
Candidate Dashboard Interface - Under Test
User Research Panel - Participant Database
User Research Panel - Participant Database
Centralized Research Knowledge Base
Centralized Research Knowledge Base
Interview Script - Tasks & Scenarios
Interview Script - Tasks & Scenarios
Workshop Day 1 - With Accompaniment Providers (AAP)
Workshop Day 1 - With Accompaniment Providers (AAP)
Workshop Day 2 - Collaborative Ideation
Workshop Day 2 - Collaborative Ideation
Workshop Objectives & Agenda
Workshop Objectives & Agenda
Data-driven discovery: user pain points that shaped the workshop agenda
Data-driven discovery: user pain points that shaped the workshop agenda
Six Thinking Hats: structured divergence before convergence
Six Thinking Hats: structured divergence before convergence
AI Chatbot Prototype - VAE Eligibility Assessment
AI Chatbot Prototype - VAE Eligibility Assessment
AI Skills Radar - Career Orientation Assistant
AI Skills Radar - Career Orientation Assistant
Notion UX Workspace - Team Hub Overview
Notion UX Workspace - Team Hub Overview
Design Tasks Board - Sprint Planning
Design Tasks Board - Sprint Planning
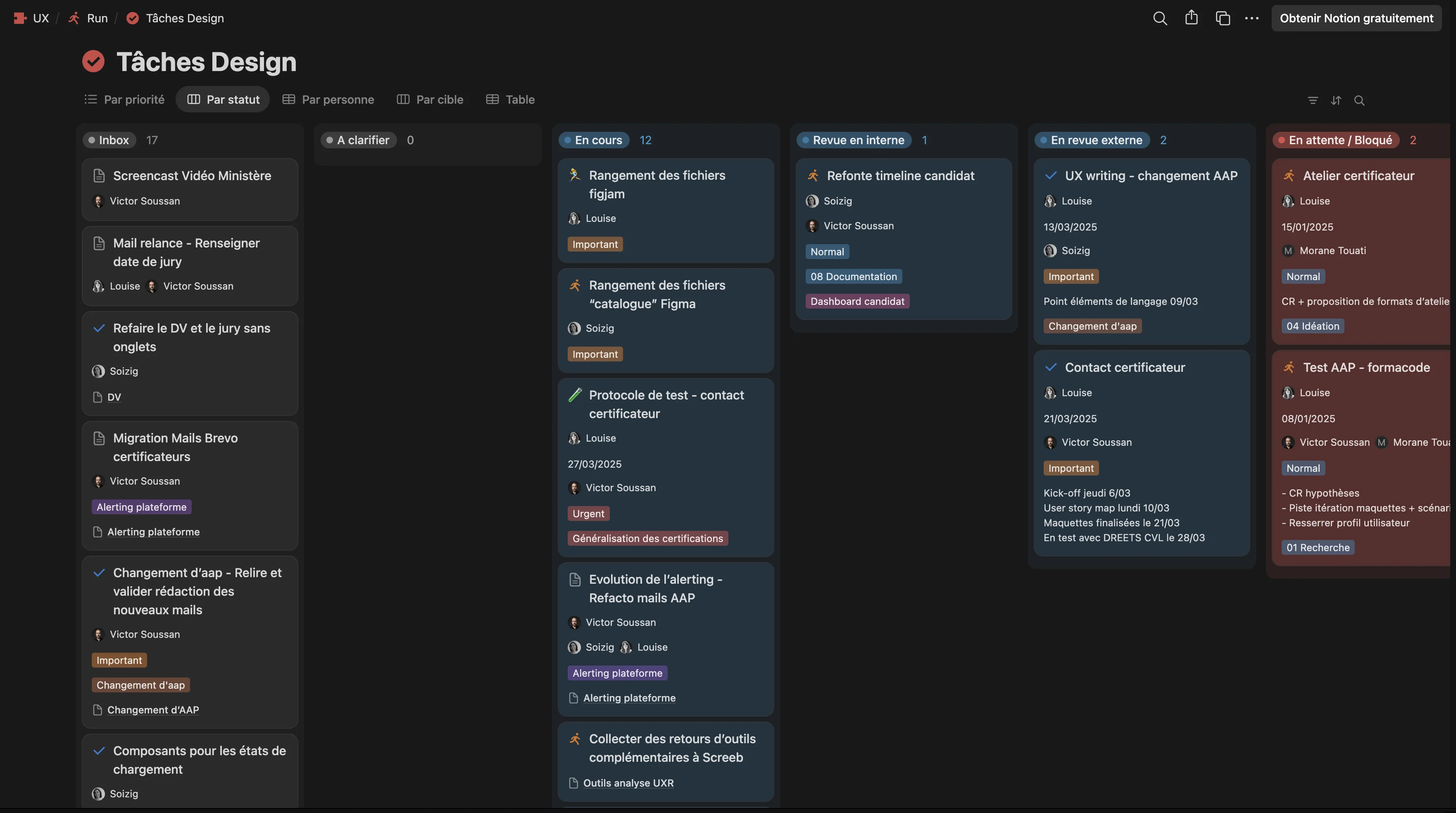
Kanban Board - Task Status Tracking
Kanban Board - Task Status Tracking
Weekly Meeting Notes - Design/Dev Sync
Weekly Meeting Notes - Design/Dev Sync
User Research Hub - Centralized Insights
User Research Hub - Centralized Insights
Research Studies - Organized by Theme
Research Studies - Organized by Theme
UXR Participant Directory
UXR Participant Directory